Polina Lesnikova

MTS Erius

Erius is base station management system. The system allows to create scripts and run it on a schedule. For example, to check once an hour the status of equipment and create an alarm message in the system.

Problems

A lot of different hardware manufacturers, each with their own software that has to be constantly updated. No unified system, constantly having to switch between different programs.

Goals

Make MVP of the project: web IDE for functions, visual programming for scripts and scheduler for a test base station.

Solution

In the IDE, engineers write scripts in Python. The library is set up like GitHub. The script is some one simple action. For example, a status request or a power check. There is a shared library with basic versions of the scripts. The engineer makes a copy of the script and then commits his version to the shared library. To avoid breaking scripts that are already running, the administrator has to confirm the changes and push them into the shared library.

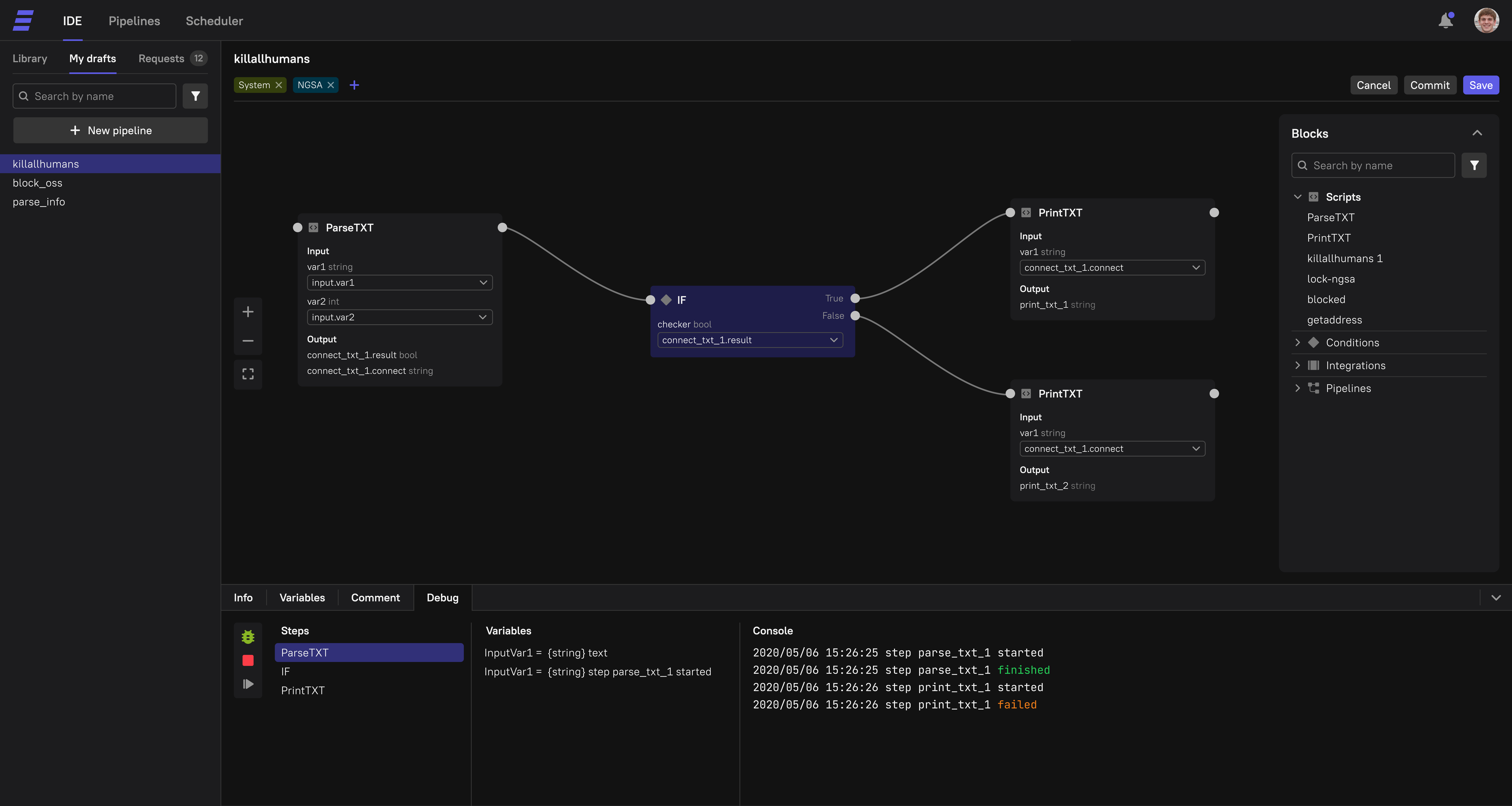
The scripts are then made into a script in a visual programming service — a pipeliner. Under the hood, pipelines are also scripts, only more complex. Therefore, the library of pipelines is arranged in the same way as the library of scripts. You can debug pipelines in debugger.

The scripting schedule is set up in the shell.

Rules for the shell are set by cron rules. I have made a constructor for your convenience. Those who are good with cron rules can type cron rules directly into the string.

We have launched the MVP in time. The product was understandable to test respondents on UX tests.

What I’ve learned

This project was a real challenge for me. I was the only designer on the product team. The project was complex in design and development. We had only 4 months to launch MVP, so we needed to work very quickly. I had to understand a lot of technical details and work closely with developers. Also, I designed a night theme for the first time.